We Design Extraordinary Things

UI/UX Design Blog

Insights from the User Interface & User Experience Designers at a Top UI/UX Design Agency.

How The Skins Factory Architects User Flows for Modern Software

We design the journey, not just the destination.

UX DESIGN USER EXPERIENCE USER FLOW MAPS

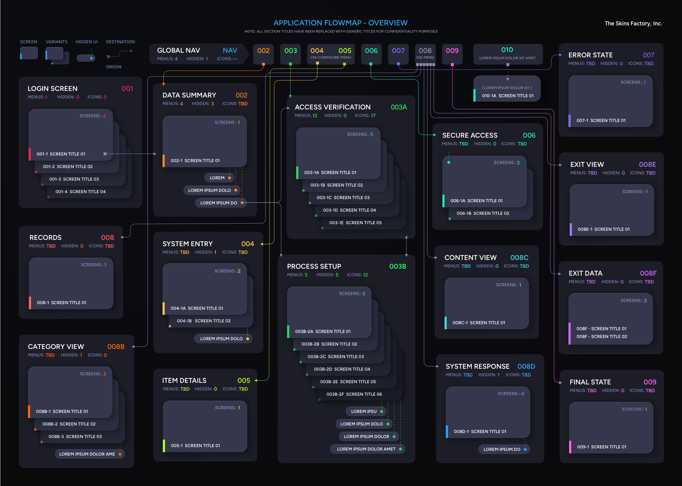
What you’re looking at in this flowmap is not just a diagram, it’s the product of an intentional, systems-level design process where The Skins Factory’s design team considers every possible user pathway, state, and dependency. Every connector, color, label, and grouping reflects decisions that were made to ensure clarity, scalability, and usability, not just for today, but for the life of the product.

Because confidentiality is paramount, we’ve replaced every screen title and panel name with neutral, generic labels. The goal is not to reveal the product, it’s to demonstrate our commitment to excellence throughout the user flow map design process.
- Jeff Schader, CEO of The Skins Factory

 

Color-Coded Pathways

Each flow path is mapped with distinct color channels that trace user journeys across modules.

This does two important things:

  1. Separates parallel flows visually so they can be followed independently

  2. Shows system branching and convergence at key decision points

The result is a diagram that feels almost like a circuit board for user experience, precise, logical, and engineered.

Depth of Detail Without Clutter

Within each module:

  • Screen stacks indicate multi-step flows

  • Micro labels (menus, hidden UI, icons) give functional density

  • Small UI chips (“lorem ipsum” nodes placeholder text) represent conditional logic or system triggers

Even with this density, the use of spacing, shadows, and consistent card structures keeps everything readable.

 

Partway through the engagement, the client made an internal strategic shift that paused the initiative before the remaining phases could be completed. While the timeline changed, the work produced up to that point, including the comprehensive user flow architecture shown above, reflects the level of dedication, systems thinking, and design craft we bring to every engagement. We’re proud of the foundation we established and remain available to continue building on it whenever the project resumes.

If you need UI/UX design work done, don’t hesitate to contact us today.

 

About Jeff Schader

Jeff Schader is the CEO and Founder of The Skins Factory, a leading UI/UX design studio based in the Miami/Fort Lauderdale area. With over 28 years of experience (25+ years running TSF) in the design and technology sectors, Jeff has built a reputation for innovation, excellence, and customer-centric solutions. As the driving force behind The Skins Factory, he oversees every aspect of its operations, ensuring meticulous attention to detail and a commitment to exceeding client expectations.

Under Jeff’s leadership, The Skins Factory has evolved from a modest startup into a renowned name in the industry, known for its cutting-edge design capabilities and unwavering quality. His keen eye for design and passion for technology have fueled the company’s growth, attracting a loyal client base that includes major brands and industry leaders worldwide.

JeffComment